Anzeige
Anzeige
Anzeige
Lesedauer 2 Min.

Outlook: Betreffzeile empfangener Mail editieren

Möchten Sie bei Mails, die Sie erhalten haben, hie und da den Betreff z. B. mit einer Referenznummer ergänzen? Das klappt mit diesen Tipps.

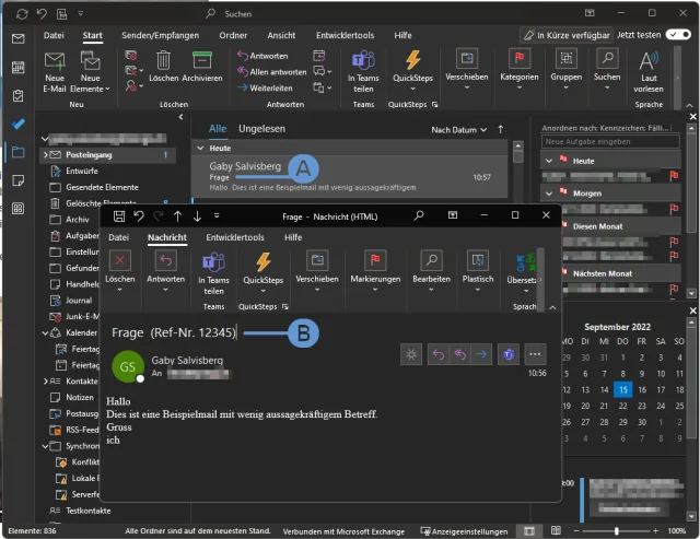
Aus dem Betreff «Frage» wird der Betreff «Frage (Ref-Nr. 12345)»

© (Quelle: PCtipp.ch)

Natürlich ist diese Funktion nicht dazu gedacht, Betreffzeilen zu verfälschen. Aber Sie wollen dem Betreff bestimmter empfangener Mails beispielsweise eine Referenznummer hinzufügen.

Viele Nutzerinnen und Nutzer wissen nicht, dass sich die Betreffzeilen problemlos editieren lassen.

Doppelklicken Sie eine Mail, um sie in einem separaten Fenster zu öffnen. Jetzt lässt sich der Betreff ganz einfach anklicken und ergänzen.

Schliessen Sie das Fenster wieder und klicken Sie bei Outlooks Speicher-Rückfrage auf Ja.

Es kommt aber noch besser!

Direkt in der Mailübersicht editieren

Die Methode auf der vorherigen Seite eignet sich, wenn Sie nur hie und da einen Betreff anpassen müssen.

Aber mit einem Trick lassen sich die Betreffzeilen auch direkt in der Mailübersicht ändern. Gehen Sie zu Ansicht/Aktuelle Ansicht/Ansichtseinstellungen. Klicken Sie auf Weitere Einstellungen. Oben rechts finden Sie Bearbeiten in der Zelle ermöglichen. Aktivieren Sie diesen Punkt und klicken Sie in beiden Fenstern auf OK.

Aktivieren Sie die Option «Bearbeiten in der Zelle ermöglichen»

© Quelle: PCtipp.ch

Ab sofort können Sie in der Liste der empfangenen Mails direkt in einen Betreff klicken und ihn um Ihre Referenznummer ergänzen.

Die geänderte Einstellung erlaubt das direkte Editieren der Betreffzeilen in der Mailübersicht

© Quelle: PCtipp.ch

Kommentare

Outlook Microsoft Office Office
Anzeige
Anzeige

Neueste Beiträge

ggs netz übernimmt sämtliche Kommunikationsnetze der GIB-Solutions
Die ggs netz ag übernahm per 1. Mai 2026 sämtliche Kommunikations-netze der GIB-Solutions AG. Mit der Transaktion kommen rund 10’000 Digitalanschlüsse hinzu. Die übernommenen Netze werden künftig über die neu gegründete Tochtergesell-schaft ggs plus ag betrieben.
3 Minuten
Stromverbrauch und Effizienzpotenziale von Rechenzentren in der Schweiz
2024 betrug der Stromverbrauch der Rechenzentren in der Schweiz 2,1 TWh, was ungefähr 3,6 Prozent des Gesamtverbrauchs entspricht. Bis 2030 wird ein Anstieg des Stromverbrauchs der inländischen Rechenzentren auf 2,5 bis 3,2 TWh erwartet. 
3 Minuten
Echtzeittext - Bundesrat schafft Grundlage für neue Notruffunktion
Der Bundesrat hat mehrere Verordnungen angepasst, um ein sicheres Notrufsystem zu fördern. In Zukunft können Menschen in Notlage die Notdienste von Polizei, Feuerwehr und Sanität per Echtzeittext auf den Smartphones auch schriftlich erreichen. 
3 Minuten

Das könnte Sie auch interessieren

Apple-Ecke
Lineár Calendar: das ganze Jahr im Blick
Wer kennt sie nicht, die Jahreskalender im Büro: Sie zeigen einen schnellen Überblick darüber, was in diesem Jahr noch kommen wird.
2 Minuten
28. Apr 2026
Outlook-Tipps
Das neue Outlook
Microsoft hat seine beliebte E-Mail- und Organisations-Software Outlook komplett überarbeitet. Wir zeigen Ihnen Schritt für Schritt, wie Sie die neue Version einrichten, bedienen und optimal auf Ihre Bedürfnisse anpassen.
9 Minuten
10. Apr 2024
Sicherheitstipps
So wird Windows sicher
Nutzen Sie unsere Konfigurationstipps und sichern Sie damit Ihr Windows besser ab. Meist reichen bereist ein paar Klicks oder ein Häkchen aus. Die folgende Anleitung führt Sie Schritt für Schritt durch alle wichtigen Schutzoptionen. 
8 Minuten
17. Apr 2026
Anzeige
Anzeige
Anzeige
Anzeige
Anzeige
Anzeige

Kommentare